Screener der mit INdex vergleicht

Viewing 8 posts - 1 through 8 (of 8 total)
  • Author
    Posts
  • #164643 quote
    axmichi
    Participant
    Senior

    Hallo,

     

    ich suche einen Code der mir Werte sucht, ,deren Kurs sich in den letzten 10  Tagen um 100 % besser entwickelt hat, als der Index der Aktie. z.B. der Nasdaq

     

    Ist das möglich??

    Danke für die Hilfe

    #164646 quote
    robertogozzi
    Moderator
    Master

    Da ist er:

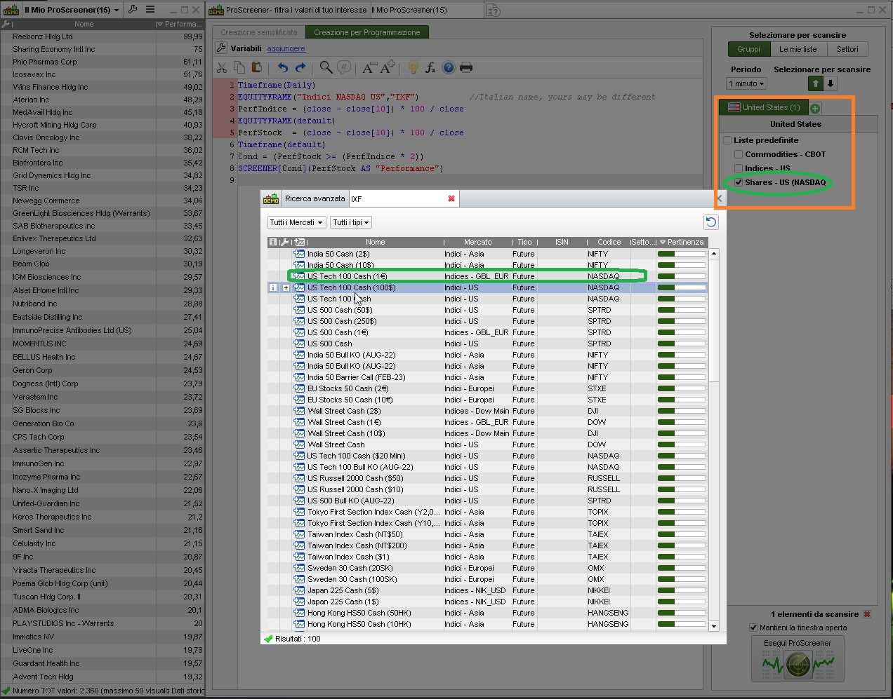
    Timeframe(Daily)
    EQUITYFRAME("Indici NASDAQ US","IXF")          //Italian name, yours may be different
    PerfIndice = (close - close[10]) * 100 / close
    EQUITYFRAME(default)
    PerfStock  = (close - close[10]) * 100 / close
    Timeframe(default)
    Cond = (PerfStock >= (PerfIndice * 2))
    SCREENER[Cond](PerfStock AS "Performance")
    #164731 quote
    axmichi
    Participant
    Senior

    Danke, das funktioniert sehr gut!!!

    #191484 quote
    Matt1379
    Participant
    New

    Hallo,

    habe versucht diesen Screener auch einzusetzen, leider ohne Erfolg. Ich hoffe mir kann hier jemand helfen?

    Bei mir erscheint immer folgende Fehlermeldung:

    Syntax-Fehler: Linie 4, Zeichen 32

    Eines der folgenden Zeichen eignet sich besser als “”IXF””: -“,”

     

    Was muss man hier stattdessen verwenden? Habe schon ein paar Kombinationen versucht, leider eben ohne Erfolg.

     

    Vielen Dank schon mal für Eure Hilfe!!

    Syntax-Fehler.pdf
    #191490 quote
    robertogozzi
    Moderator
    Master

    Haben Sie andere Zeilen als die geposteten?

    #191502 quote
    Matt1379
    Participant
    New

    Hallo,

    nein, habe den Code genau kopiert…

    Syntax-Fehler2.pdf
    #191504 quote
    Matt1379
    Participant
    New

    Vielen, vielen Dank auch schon mal für die Hilfe!!

    #191520 quote
    robertogozzi
    Moderator
    Master

    Wie Sie auf dem beigefügten Bild sehen können, müssen Sie den richtigen Index auswählen, dann funktioniert es.

    x-1.jpg x-1.jpg
Viewing 8 posts - 1 through 8 (of 8 total)
  • You must be logged in to reply to this topic.

Screener der mit INdex vergleicht


ProScreener: Marktscanner & Aktiensuche

New Reply
Author
author-avatar
axmichi @axmichi Participant
Summary

This topic contains 7 replies,
has 3 voices, and was last updated by robertogozzi
4 years, 1 month ago.

Topic Details
Forum: ProScreener: Marktscanner & Aktiensuche
Language: German
Started: 03/19/2021
Status: Active
Attachments: 3 files
Logo Logo
Loading...